如何激活邮箱作为登录账号?

管理员在后台在职员工列表如果发现了某位员工的邮箱后面呈现未激活的状态,那说明此邮箱不能作为tita账号登录

如何解决?

员工在【个人信息】页面重新修改绑定邮箱即可



注意:员工在进行邮箱重新修改绑定的时候,需要填写密码验证身份,就是登录密码,这里需要管理员在初始化的时候为员工【重置密码】

路径【企业管理后台——在职员工——重置密码】


输入完密码之后,填写需要绑定的邮箱,获取验证码输入,即可完成绑定,此后就可以用邮箱作为tita的登录账号啦~





管理员在后台在职员工列表如果发现了某位员工的邮箱后面呈现未激活的状态,那说明此邮箱不能作为tita账号登录

如何解决?

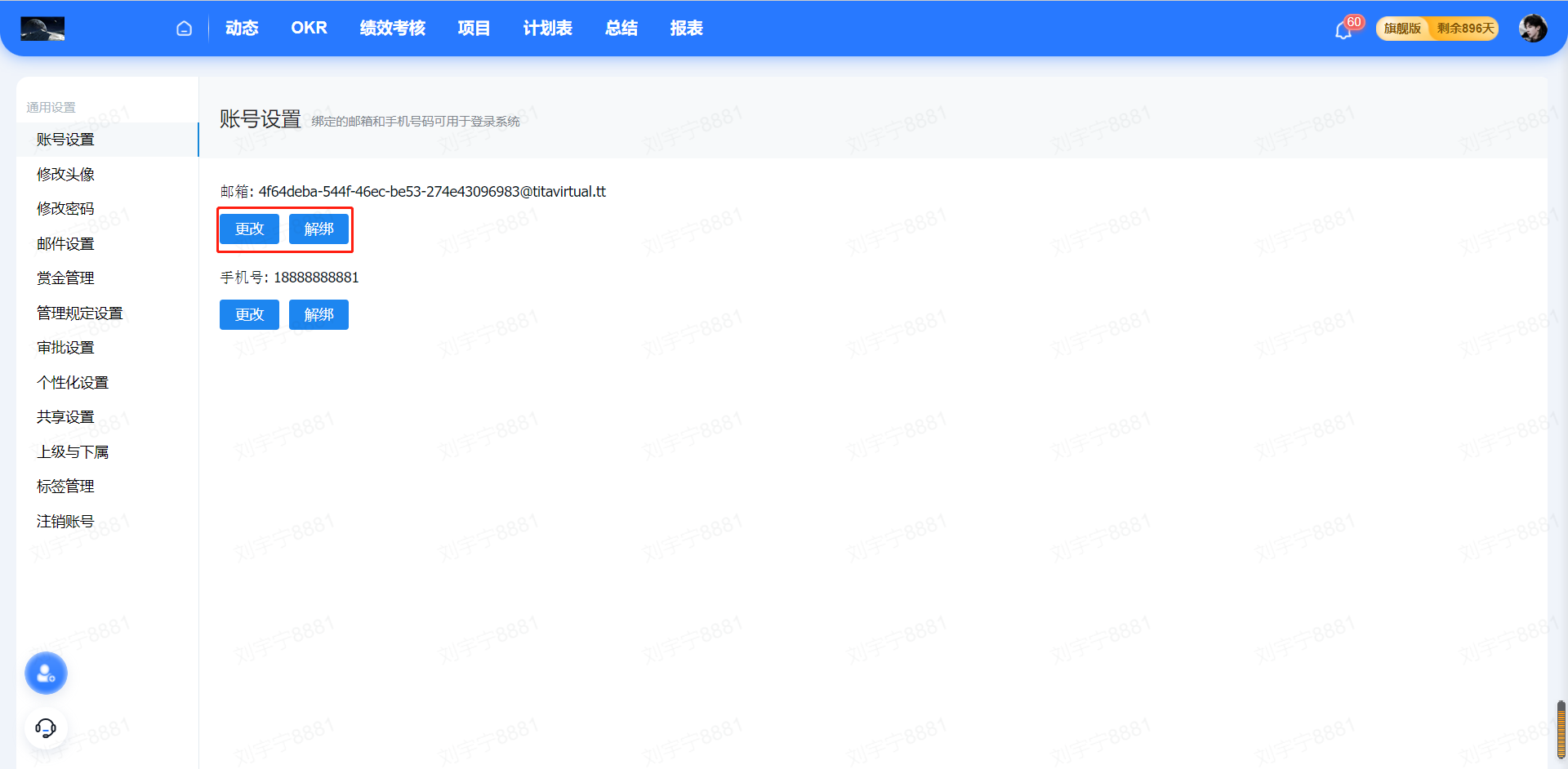
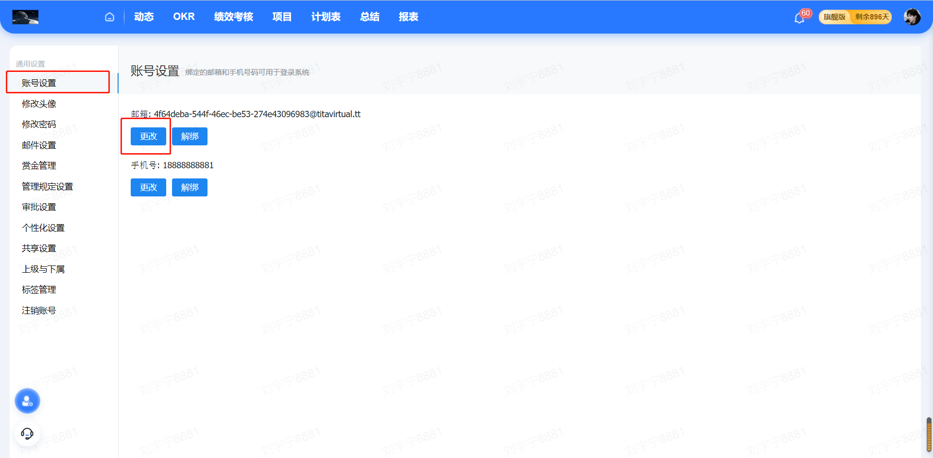
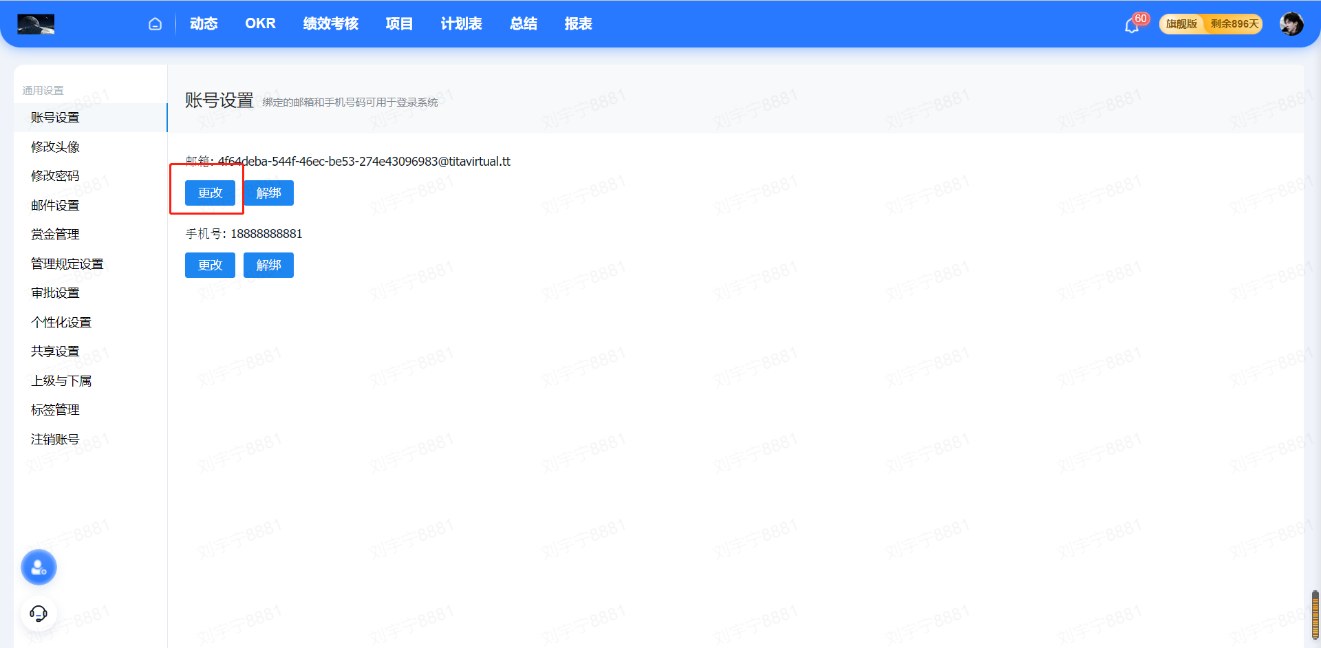
员工在【个人设置—账号设置】页面重新修改绑定邮箱即可



注意:员工在进行邮箱重新修改绑定的时候,需要填写密码验证身份,就是登录密码,这里需要管理员在初始化的时候为员工【重置密码】

路径【企业管理后台——在职员工——重置密码】


输入完密码之后,填写需要绑定的邮箱,获取验证码输入,即可完成绑定,此后就可以用邮箱作为tita的登录账号啦~